En entornos de red, la disponibilidad y confiabilidad de los servicios son fundamentales para garantizar una operación sin interrupciones. Los protocolos de redundancia de enrutadores desempeñan un papel crucial al proporcionar mecanismos que permiten la continuidad del servicio en caso de fallos en los dispositivos de red.
Al final del artículo encontrarás un pequeño test que te permitirá evaluar los conocimientos adquiridos en esta lectura
Tres de los protocolos más utilizados para lograr esta redundancia son HSRP (Hot Standby Router Protocol), VRRP (Virtual Router Redundancy Protocol) y GLBP (Gateway Load Balancing Protocol).
HSRP (Hot Standby Router Protocol)
El Hot Standby Router Protocol (HSRP) es un protocolo de redundancia de enrutadores desarrollado por Cisco. Su propósito principal es proporcionar alta disponibilidad y redundancia para las redes IP, garantizando una operación continua en caso de que un enrutador falle.
HSRP permite que varios enrutadores trabajen juntos como un grupo para ofrecer un único punto de acceso (gateway) virtual.
Aspectos clave sobre HSRP:
Grupo HSRP
- Los enrutadores HSRP forman un grupo virtual identificado por un número de grupo.
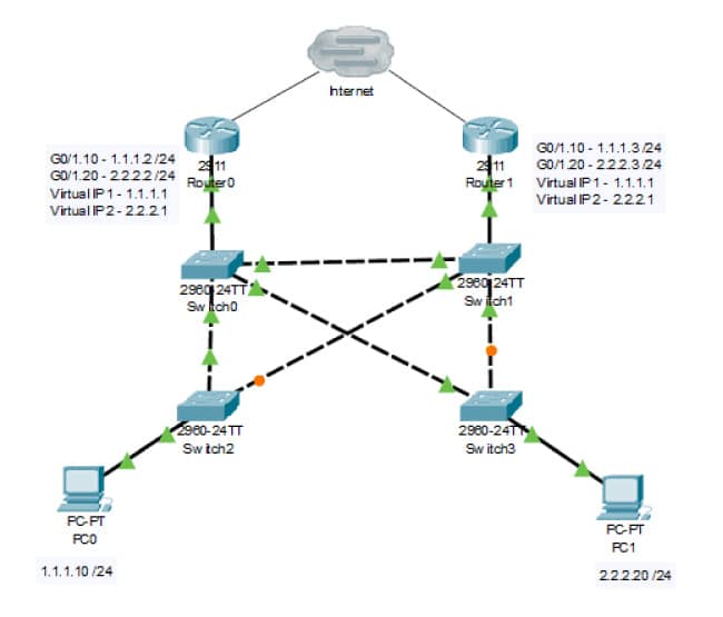
- Cada grupo tiene un único identificador de grupo y una dirección IP virtual compartida, conocida como la dirección IP HSRP o la puerta de enlace virtual.
Roles de los Enrutadores
- En el grupo HSRP, uno de los enrutadores se designa como el “enrutador activo” y los demás son “enrutadores en espera” o “enrutadores de respaldo”.
- El enrutador activo es el responsable de enrutar el tráfico y responde a las solicitudes de ARP para la dirección IP virtual.
Elección del Enrutador Activo
- La elección del enrutador activo se basa en la prioridad y la dirección IP del enrutador.
- El enrutador con la prioridad más alta dentro del grupo se convierte en el enrutador activo.
- En caso de empate en la prioridad, se utiliza la dirección IP para desempatar.
Monitoreo del Estado
- Los enrutadores HSRP monitorean continuamente el estado de los demás mediante paquetes de Hello.
- Si un enrutador deja de enviar paquetes Hello, los demás enrutadores pueden detectar la falla y realizar una transición para que otro enrutador asuma el papel de activo.
Configuración Básica
- La configuración de HSRP implica asignar un número de grupo, una dirección IP virtual y configurar la prioridad en cada interfaz de los enrutadores involucrados.
- Se puede asignar una interfaz física o subinterfaz a un grupo HSRP.
HSRP es una solución comúnmente utilizada para garantizar la redundancia en la capa de acceso de la red, especialmente en entornos empresariales donde la continuidad del servicio es crítica.
VRRP (Virtual Router Redundancy Protocol)
Virtual Router Redundancy Protocol (VRRP) es otro protocolo de redundancia de enrutadores diseñado para proporcionar alta disponibilidad y confiabilidad en redes IP. Al igual que HSRP, VRRP permite que varios enrutadores trabajen juntos como un grupo para formar un gateway virtual.
Sin embargo, VRRP es un estándar de la IETF (Internet Engineering Task Force), lo que significa que no está limitado a dispositivos Cisco y es interoperable entre diferentes fabricantes de equipos de red.
Puntos clave sobre VRRP:
Grupo VRRP
- Al igual que en HSRP, los enrutadores VRRP forman un grupo virtual identificado por un número de grupo.
- Cada grupo tiene un identificador de grupo único y una dirección IP virtual compartida.
Roles de los Enrutadores
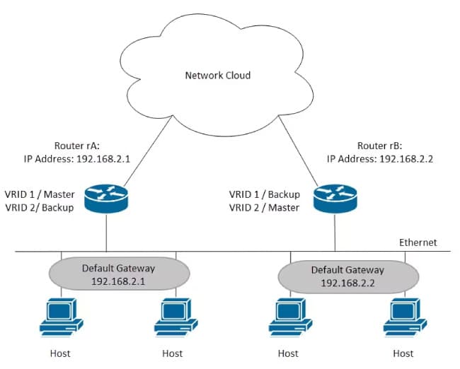
- En el grupo VRRP, uno de los enrutadores se designa como el “router maestro” y los demás son “routers de respaldo” o “routers en espera”.
- El router maestro es responsable de enrutar el tráfico y responder a las solicitudes de ARP para la dirección IP virtual.
Elección del Router Maestro
- La elección del router maestro se basa en la prioridad y la dirección IP del router, similar a HSRP.
- El router con la prioridad más alta dentro del grupo se convierte en el router maestro.
- En caso de empate en la prioridad, se utiliza la dirección IP para desempatar.
Monitoreo del Estado
- Los routers VRRP también utilizan paquetes de Hello para monitorear el estado de los demás enrutadores en el grupo.
- Si un router deja de enviar paquetes Hello, los demás routers pueden detectar la falla y realizar una transición para que otro router asuma el papel de maestro.
Configuración Básica
- La configuración de VRRP implica asignar un número de grupo, una dirección IP virtual y configurar la prioridad en cada interfaz de los routers involucrados.
- Al igual que HSRP, se puede asignar una interfaz física o subinterfaz a un grupo VRRP.
VRRP es una opción común para proporcionar redundancia en entornos heterogéneos donde se utilizan dispositivos de diferentes fabricantes.
GLBP (Gateway Load Balancing Protocol)
Gateway Load Balancing Protocol (GLBP) es otro protocolo de redundancia de enrutadores desarrollado por Cisco, pero a diferencia de HSRP y VRRP, GLBP va más allá de simplemente proporcionar redundancia al distribuir la carga de tráfico entre múltiples enrutadores.
Este protocolo está diseñado para optimizar la utilización de los recursos de red y mejorar el rendimiento al equilibrar la carga de manera efectiva.
Datos importantes sobre GLBP:
Grupo GLBP
- Los enrutadores GLBP forman un grupo virtual identificado por un número de grupo.
- Cada grupo GLBP tiene un identificador de grupo único y una serie de direcciones IP virtuales compartidas.
Roles de los Enrutadores
- En GLBP, varios enrutadores pueden asumir el papel de “active virtual forwarder” (AVF), que es responsable de enrutar el tráfico para una dirección IP virtual específica.
- Todos los enrutadores en el grupo GLBP pueden ser activos simultáneamente, y cada uno responde a las solicitudes de ARP para diferentes direcciones IP virtuales.
Distribución de Carga
- GLBP utiliza un algoritmo de carga para distribuir de manera equitativa el tráfico entre los enrutadores en el grupo.
- El algoritmo se basa en la configuración de prioridades y en la asignación de proporciones de carga a cada enrutador.
Elección del AVF
- Similar a HSRP y VRRP, GLBP utiliza la prioridad para elegir el enrutador activo para una dirección IP virtual específica.
- La dirección IP de un enrutador también puede utilizarse para desempatar en caso de empate en la prioridad.
Monitoreo del Estado
- Los enrutadores GLBP también utilizan paquetes de Hello para monitorear el estado de los demás enrutadores en el grupo y detectar fallos.
Configuración Básica
- La configuración de GLBP implica asignar un número de grupo, una dirección IP virtual y configurar la prioridad y la proporción de carga en cada interfaz de los enrutadores involucrados.
GLBP es especialmente útil en entornos donde se busca aprovechar al máximo la capacidad de múltiples enrutadores y distribuir la carga de manera equitativa para mejorar el rendimiento de la red.
Tabla comparativa
Esta tabla proporciona una comparación general de las características clave de HSRP, VRRP y GLBP. La elección entre estos protocolos dependerá de los requisitos específicos de tu red, la interoperabilidad con otros dispositivos de red y la necesidad de funciones adicionales como el equilibrio de carga.
Característica | HSRP (Hot Standby Router Protocol) | VRRP (Virtual Router Redundancy Protocol) | GLBP (Gateway Load Balancing Protocol) |
Desarrollador | Cisco | IETF (Estándar abierto) | Cisco |
Protocolo Estándar | Propietario | Estándar IETF | Propietario |
Compatibilidad Multiplataforma | Limitada (Principalmente Cisco) | Amplia (Estándar IETF) | Limitada (Principalmente Cisco) |
Distribución de Carga | No | No | Sí |
Equilibrio de Carga | No | No | Sí |
Soporte de Múltiples Routers | No | Sí | Sí |
Número de Grupos | 16 | 255 | 1024 (por interfaz) |
Prioridad para Elección | Sí | Sí | Sí |
Desempate con Dirección IP | Sí | Sí | Sí |
Grupos Virtuales por Interfaz | Sí | Sí | Sí |
Protocolo de Enrutamiento | No depende del protocolo de enrutamiento | No depende del protocolo de enrutamiento | No depende del protocolo de enrutamiento |
Compatibilidad con IPv6 | Sí (depende de la plataforma y versión de software) | Sí (depende de la plataforma y versión de software) | Sí (depende de la plataforma y versión de software) |
Conexiones Simultáneas Activo | 1 (por grupo) | 1 (por grupo) | Múltiples (proporción de carga) |
Balanceo de Carga | No | No | Sí (basado en algoritmo de carga) |
Estándar de Implementación | RFC 2281 | RFC 5798 | No estándar (implementación propietaria) |
Usado Principalmente en | Redes Cisco | Redes heterogéneas, entornos mixtos | Redes Cisco |
En resumen
En el ámbito de las redes, los protocolos de redundancia de enrutadores, como HSRP, VRRP y GLBP, desempeñan un papel crucial en garantizar la disponibilidad y confiabilidad de los servicios. HSRP, desarrollado por Cisco, establece la base al permitir que varios enrutadores trabajen como un grupo, asegurando una transición fluida entre dispositivos activos y en espera en caso de fallos.
VRRP, un estándar de la IETF, comparte objetivos similares pero promueve la interoperabilidad entre dispositivos de distintos fabricantes. Por su parte, GLBP, también de Cisco, va más allá al no solo proporcionar redundancia, sino también equilibrar la carga de tráfico entre enrutadores activos, mejorando así la eficiencia de la red.
La elección entre estos protocolos dependerá de la infraestructura específica y los requisitos particulares de cada red.
Breve cuestionario de conocimientos
¿Qué te pareció este artículo?
¿Te atreves a evaluar tus conocimientos aprendidos?
Libro recomendado para éste artículo
Libro Ruteo Avanzado RouterOS v7
Material de estudio para el Curso de Certificación MTCRE, actualizado a RouterOS v7










