Qué aprenderá el estudiante
Al completar este tutorial, los estudiantes serán capaces de:
- Fundamentos del Spanning Tree Protocol (STP)
- Implementación de STP en MikroTik RouterOS
- Mejoras y Funcionamiento del Rapid Spanning Tree Protocol (RSTP)
- Configuración y Gestión de RSTP en MikroTik RouterOS
- Principios del Multiple Spanning Tree Protocol (MSTP)
- Configuración de Regiones MST en MikroTik RouterOS
- Optimización y Monitoreo de Redes con MSTP
- Resolución de Problemas y Mejores Prácticas
Requisitos
- Entender los conceptos básicos de redes, como tipos de redes (LAN, WAN), topologías de red y modelos OSI/TCP-IP.
- Conocer las diferencias entre direcciones IP públicas y privadas, y cómo se utilizan en redes.
- Tener conocimiento sobre subredes, máscaras de red y direccionamiento IP.
- Entender los conceptos básicos de enrutamiento y conmutación en redes.
- Saber cómo funcionan el Protocolo de Configuración Dinámica de Host (DHCP) y el Sistema de Nombres de Dominio (DNS).
- Comprender la asignación de IPs dinámicas y estáticas.
Objetivo General
Proporcionar a los estudiantes un conocimiento exhaustivo sobre los protocolos de spanning tree utilizados para la optimización y resiliencia de redes en entornos de MikroTik RouterOS.
El tutorial está diseñado para enseñar los conceptos fundamentales, el funcionamiento, y la implementación práctica de STP, RSTP, y MSTP, permitiendo a los estudiantes configurar y gestionar redes robustas y eficientes.
Objetivos por Cada Capítulo
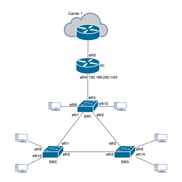
Capítulo 1: STP (Spanning Tree Protocol)
- Entender los principios básicos y el funcionamiento del Spanning Tree Protocol (STP).
- Bucles de red y la necesidad de STP.
- Implementación de STP en MikroTik RouterOS.
- Configuración avanzada y mejores prácticas para la gestión de STP.
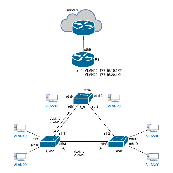
Capítulo 2: RSTP (Rapid Spanning Tree Protocol)
- Aprender cómo RSTP mejora la convergencia de red y cómo implementarlo en MikroTik RouterOS.
- Comparación entre STP y RSTP, destacando las mejoras clave.
- Configuración de RSTP en MikroTik RouterOS.
- Ajustes avanzados y monitoreo de RSTP.
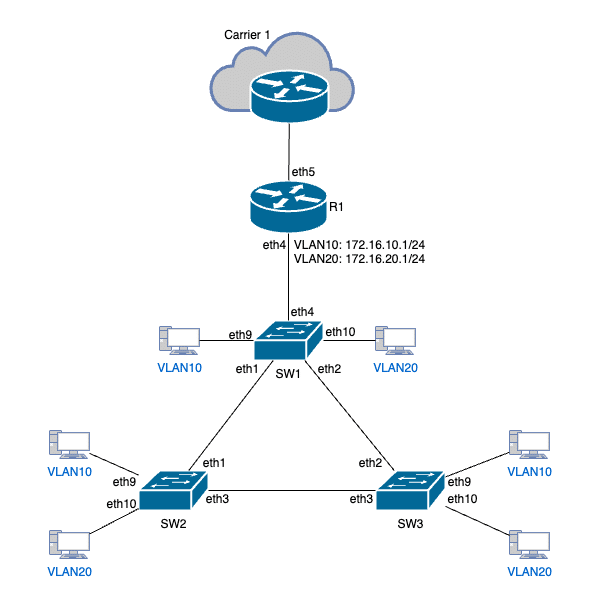
Capítulo 3: MSTP (Multiple Spanning Tree Protocol)
- Comprender la complejidad y las ventajas de utilizar MSTP en redes grandes y complejas.
- Introducción a las regiones MST y la importancia de la configuración consistente.
- Funcionamiento de MSTP: Mapeo de VLANs a instancias de spanning tree.
Configuración de MSTP en MikroTik RouterOS. - Gestión de múltiples instancias de spanning tree.
Resultados Esperados al Finalizar el Tutorial
Al finalizar este tutorial, los estudiantes habrán adquirido las siguientes habilidades y conocimientos:
Comprensión Profunda de STP, RSTP y MSTP
Conocimiento sólido sobre los conceptos y fundamentos de STP, RSTP y MSTP, así como sus diferencias y aplicaciones en redes de área local (LAN).
Habilidades Prácticas de Configuración
Capacidad para implementar y configurar STP, RSTP y MSTP en dispositivos MikroTik RouterOS, adaptando las configuraciones según las necesidades específicas de la red.
Optimización y Gestión de Redes
Habilidad para optimizar el rendimiento de la red mediante la correcta utilización de los protocolos de spanning tree, mejorando la redundancia y evitando bucles de red.
Solución de Problemas y Monitoreo
Capacidad para identificar y resolver problemas comunes asociados con la implementación de STP, RSTP y MSTP, utilizando herramientas de monitoreo y diagnósticos de MikroTik RouterOS.
Mejores Prácticas y Estrategias
Conocimiento de las mejores prácticas para la configuración y gestión de spanning tree, asegurando redes más eficientes y resilientes.
Con estas habilidades y conocimientos, los estudiantes estarán mejor preparados para diseñar, implementar y mantener redes LAN robustas y eficientes utilizando MikroTik RouterOS, asegurando una mayor estabilidad y rendimiento en sus entornos de red.
-
en versión 7 RouterOS
$10,99
Necesitas más información?
Adquiere este Tutorial
(ML-024) Optimización de Redes con STP, RSTP y MSTP en MikroTik RouterOS v7
en versión 7 RouterOS




