Certificaciones MikroTik (Guatemala)

MTCNA: 8-9-10 de Septiembre (regístro)

MTCTCE: 11-12 de Septiembre (regístro)

Certificaciones MikroTik (El Salvador)

MTCNA: 8-9-10 de Septiembre (regístro)

MTCTCE: 11-12 de Septiembre (regístro)

IPsec en MikroTik v7 con Cisco y Fortinet

Mejora tu carrera en administración de redes. Aprende a configurar VPN IPsec Site-to-Site en MikroTik, Cisco y Fortinet. ¡Compra el tutorial y comienza ahora!
Facebook
Twitter
LinkedIn
WhatsApp
Telegram

Contenido y acceso al Tutorial

Estado actual

No Inscrito

Precio

12.99 USD

Primeros pasos

Contenido del Curso

1. VPN Site-to-Site MikroTik con MikroTik 1 Topico
2. VPN Site-to-Site MikroTik con Cisco 1 Topico
Contenido de la Leccion
0% Completado 0/1 pasos
3. VPN Site-to-Site MikroTik con Fortinet 1 Topico
Califica éste tutorial (ML-025)

Este tutorial incluye

Qué necesita para acceder a este tutorial

Qué aprenderá el estudiante

Al completar este tutorial, los estudiantes serán capaces de:

Requisitos

Objetivo General

Proporcionar una guía detallada y práctica para configurar y gestionar conexiones VPN IPsec Site-to-Site entre routers MikroTik y otros dispositivos de red populares como Cisco y Fortinet.

El tutorial está diseñado para ayudar a los administradores de red a establecer conexiones seguras y eficientes, mejorando así la comunicación y protección de datos entre distintas redes.

Objetivos por Cada Capítulo

1. VPN Site-to-Site MikroTik con MikroTik

  • Configurar una conexión VPN IPsec Site-to-Site entre dos routers MikroTik con RouterOS v7.
  • Los estudiantes aprenderán a configurar las políticas de seguridad, propuestas y peers de IPsec, así como a verificar y solucionar problemas de la conexión establecida.
  • Establecer y gestionar una conexión VPN segura entre dos dispositivos MikroTik, asegurando la integridad y confidencialidad de los datos transmitidos entre ellos.

2. VPN Site-to-Site MikroTik con Cisco

  • Proporcionar una guía paso a paso para configurar una conexión VPN IPsec Site-to-Site entre un router MikroTik y un dispositivo Cisco.
  • Aprenderán a adaptar las configuraciones específicas de IPsec en ambos dispositivos para asegurar una interoperabilidad fluida.
  • Configurar y mantener una conexión VPN IPsec entre un router MikroTik y un dispositivo Cisco, garantizando una comunicación segura y eficiente entre las dos redes.

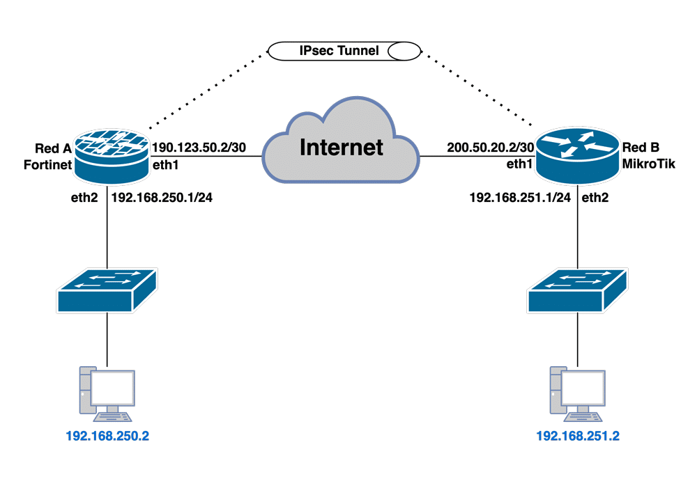
3. VPN Site-to-Site MikroTik con Fortinet

  • Cómo establecer una conexión VPN IPsec Site-to-Site entre un router MikroTik y un dispositivo Fortinet.
  • El capítulo cubre las configuraciones necesarias en ambos dispositivos para lograr una conexión segura y confiable.
  • Los estudiantes estarán capacitados para configurar una VPN IPsec entre un router MikroTik y un dispositivo Fortinet, asegurando que los datos se transmitan de manera segura entre las dos infraestructuras de red.

Resultados Esperados al Finalizar el Tutorial

Al completar el tutorial los estudiantes obtendrán los siguientes conocimientos y habilidades:

Comprensión de IPsec

Conocerán los fundamentos del protocolo IPsec, incluyendo sus componentes, modos de operación y algoritmos de seguridad.

Configuración de VPNs

Serán capaces de configurar conexiones VPN IPsec Site-to-Site entre dispositivos MikroTik, así como entre MikroTik y dispositivos de otras marcas como Cisco y Fortinet.

Solución de Problemas

Aprenderán a verificar el estado de las conexiones VPN, diagnosticar y resolver problemas comunes que puedan surgir durante la configuración y operación.

Seguridad de Red

Adquirirán la capacidad de implementar soluciones de seguridad de red robustas utilizando IPsec para proteger la transmisión de datos entre diferentes redes.

Este tutorial prepara a los estudiantes para enfrentar desafíos prácticos en la configuración y gestión de VPNs en entornos mixtos de red, mejorando así sus habilidades profesionales en administración de redes y seguridad informática.

Necesitas más información?

Te invitamos a dejarnos tus datos para responder tus inquietudes
Interés cursos MikroLabs

Productos relacionados que te pueden interesar

1
Haz clic para chatear

AcademyXperts BETA 1.1

Tu asistente virtual de AcademyXperts

Para una asesoría exacta, completa tu ficha.

Identificación Académica

Ingresa tus datos para continuar

Número no válido

Confírmanos tus datos

Nuestros horarios son de Lunes a Viernes de 9:00 AM a 6:00 PM.

Atención: Lunes a Viernes de 9:00 AM a 6:00 PM (Ecuador GMT-5).