Qué aprenderá el estudiante
Al completar este tutorial, los estudiantes serán capaces de:
- Configuración de User Manager en MikroTik RouterOS v7.
- Implementación de autenticación RADIUS para acceso de usuarios al router.
- Integración de User Manager con el servicio DHCP.
- Control de asignación de direcciones IP mediante autenticación MAC.
- Configuración de un servidor L2TP con IPsec en MikroTik.
- Autenticación de conexiones VPN PPP a través de User Manager.
- Monitoreo y análisis de registros de autenticación en MikroTik.
- Aplicación de buenas prácticas en la gestión de accesos y seguridad.
Requisitos
- Entender los conceptos básicos de redes, como tipos de redes (LAN, WAN), topologías de red y modelos OSI/TCP-IP.
- Conocer las diferencias entre direcciones IP públicas y privadas, y cómo se utilizan en redes.
- Tener conocimiento sobre subredes, máscaras de red y direccionamiento IP.
- Entender los conceptos básicos de enrutamiento y conmutación en redes.
- Saber cómo funcionan el Protocolo de Configuración Dinámica de Host (DHCP) y el Sistema de Nombres de Dominio (DNS).
- Comprender la asignación de IPs dinámicas y estáticas.
Objetivo General
Guiar al estudiante en la configuración y administración de la autenticación de usuarios en MikroTik RouterOS v7 utilizando User Manager.
A través de explicaciones detalladas y procedimientos paso a paso, se busca que el estudiante logre implementar un sistema centralizado de autenticación para accesos al router, asignación de direcciones IP mediante DHCP y conexiones VPN.
Además, se enfatiza en la seguridad, el control de acceso y el monitoreo de sesiones de usuarios en la red.
Metas de Aprendizaje en Cada Capítulo
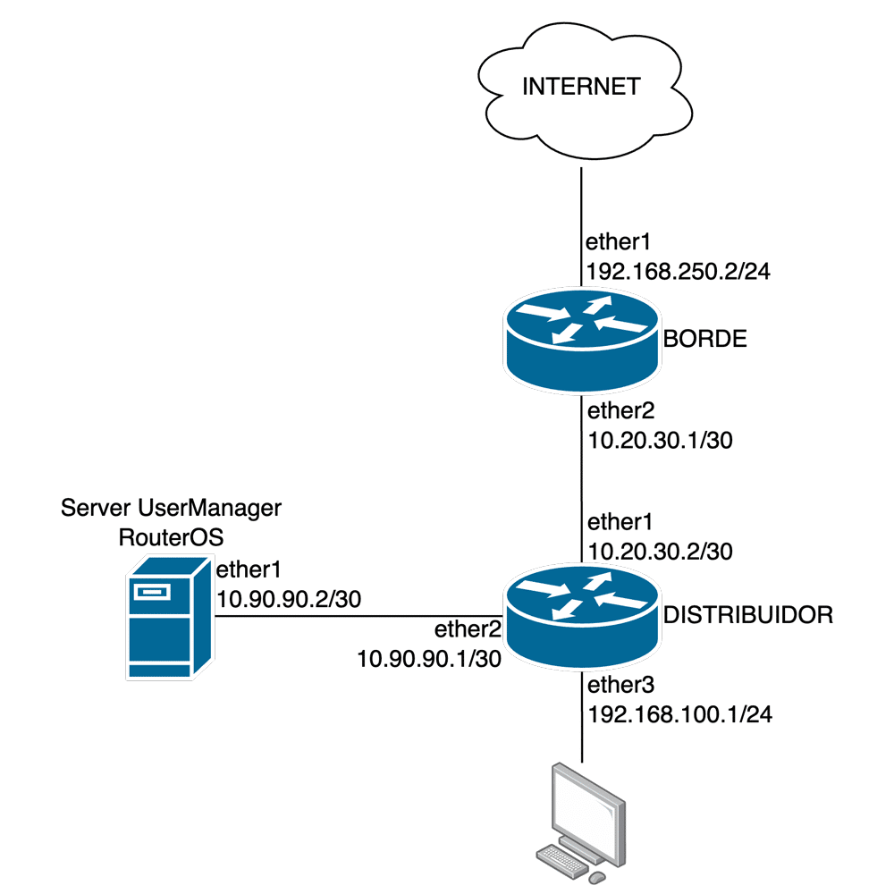
1. Autenticación/Login: Usuarios de RouterOS
- Explicar cómo User Manager gestiona la autenticación de usuarios en MikroTik RouterOS v7.
- Configurar un servidor RADIUS en User Manager para administrar el acceso de usuarios al router.
- Implementar un cliente RADIUS en MikroTik que permita validar credenciales a través de User Manager.
- Demostrar la autenticación de usuarios mediante pruebas de inicio de sesión y análisis de logs.
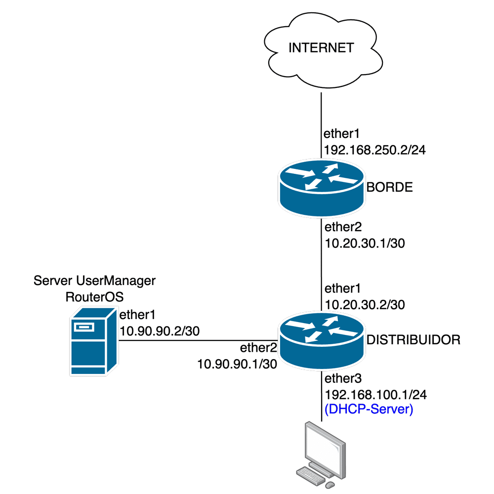
2. Autenticación/Login: DHCP Server
- Configurar un servidor DHCP en MikroTik para la asignación dinámica de direcciones IP.
- Integrar User Manager con el servicio DHCP mediante autenticación RADIUS.
- Establecer restricciones y políticas de acceso basadas en la dirección MAC de los dispositivos.
- Validar la autenticación de clientes en DHCP y revisar registros para identificar intentos de conexión.
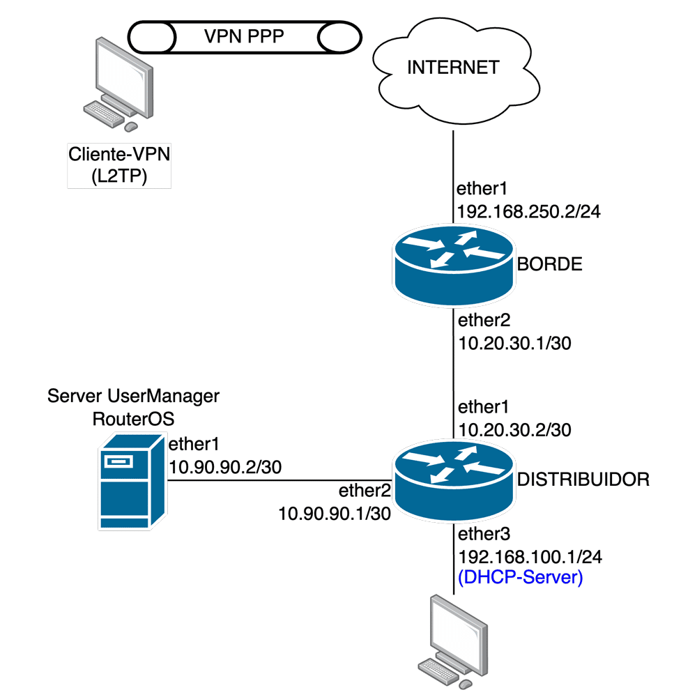
3. Autenticación/Login: VPN PPP (L2TP)
- Habilitar y configurar un servidor L2TP con IPsec en MikroTik RouterOS v7.
- Definir un cliente RADIUS en el router para que la autenticación VPN dependa de User Manager.
- Crear perfiles y usuarios en User Manager para gestionar el acceso remoto mediante L2TP.
- Probar la conexión de clientes VPN y analizar los registros para garantizar la autenticación correcta.
Resultados Esperados al Finalizar el Tutorial
Al completar este tutorial, el estudiante habrá adquirido las habilidades necesarias para configurar la autenticación centralizada de usuarios en MikroTik RouterOS v7 utilizando User Manager.
Podrá gestionar accesos al router mediante autenticación RADIUS, controlar la asignación de direcciones IP en DHCP y administrar conexiones VPN de manera segura.
También será capaz de aplicar buenas prácticas en la administración de accesos, detectar intentos de conexión fallidos y optimizar la gestión de usuarios dentro de una red MikroTik.
-
en versión 7 RouterOS
$8,99
Necesitas más información?
Adquiere este Tutorial
(ML-034) Autenticación (users, dhcp, vpn) con User Manager en RouterOS v7
en versión 7 RouterOS
De nuestro Blog ...
You must log in and have started this curso to submit a review.



